主机测评网一款免费开源的通用数据库工具DBeaver
在制作《sql 入门教程》时,接触到了这款非常强大易用的数据库管理和开发工具:dbeaver,也就是上面这个可爱的小河狸。
dbeaver 是一个基于 java 开发,免费开源的通用数据库管理和开发工具,使用非常友好的 asl 协议。可以通过或者 github 进行下载。
由于 dbeaver 基于 java 开发,可以运行在各种操作系统上,包括:windows、linux、macos 等。dbeaver 采用 eclipse 框架开发,支持插件扩展,并且提供了许多数据库管理工具:er 图、数据导入/导出、数据库比较、模拟数据生成等。
dbeaver 通过 jdbc 连接到数据库,可以支持几乎所有的数据库产品,包括:mysql、postgresql、mariadb、sqlite、oracle、db2、sql server、sybase、ms access、teradata、firebird、derby 等等。更是可以支持各种 nosql 和大数据平台:mongodb、influxdb、apache cassandra、redis、apache hive 等。
下载与安装
dbeaver 社区版可以通过或者 github 进行下载。两者都为不同的操作系统提供了安装包或者解压版,可以选择是否需要同时安装 jre。另外,官方网站还提供了 dbeaver 的 eclipse 插件,可以在 eclipse 中进行集成。
dbeaver 支持中文,安装过程非常简单,不多说,唯一需要注意的是 dbeaver 的运行依赖于 jre。不出意外,安装完成后运行安装目录下的 dbeaver.exe 可以看到以下界面(windows 10):

这个界面其实是新建数据库连接,我们可以看到它支持的各种数据平台;先点击“取消”按钮,进入主窗口界面。
此时,它会提示我们是否建立一个示例数据库。

如果点击“是(y)”,它会创建一个默认的 sqlite 示例数据库。下图是它的主窗口界面。

dbeaver 和我们常用的软件类似,最上面是菜单项和快捷工具,左侧是已经建立的数据库连接和项目信息,右侧是主要的工作区域。
连接数据库
打开 dbeaver 之后,首先要做的就是创建数据库连接。可以通过菜单“数据库” -> “新建连接”打开新建连接向导窗口,也就是我们初次运行 dbeaver 时弹出的窗口。

我们以 postgresql 为例,新建一个数据库连接。选择 postgresql 图标,点击“下一步(n)”。

然后是设置数据库的连接信息:主机、端口、数据库、用户、密码。“advanced settings”高级设置选项可以配置 ssh、ssl 以及代理等,也可以为连接指定自己的名称和连接类型(开发、测试、生产)。
点击最下面的“测试链接(t)”可以测试连接配置的正确性。初次创建某种数据库的连接时,会提示下载相应的 jdbc 驱动。

它已经为我们查找到了相应的驱动,只需要点击“下载”即可,非常方便。下载完成后,如果连接信息正确,可以看到连接成功的提示。

确认后完成连接配置即可。左侧的数据库导航中会增加一个新的数据库连接。
由于某些数据库(例如 oracle、db2)的 jdbc 驱动需要登录后才能下载,因此可以使用手动的方式进行配置。选择菜单“数据库” -> “驱动管理器”。

选择 oracle ,点击“编辑(e)…”按钮。

通过界面提示的网址,手动下载 oracle 数据库的 jdbc 驱动文件,例如 ojdbc8.jar。然后点击“添加文件(f)”按钮,选择并添加该文件。

下次建立 oracle 数据库连接时即可使用该驱动。
新建连接之后,就可以通过这些连接访问相应的数据库,查看和编辑数据库中的对象,执行 sql 语句,完成各种管理和开发工作。

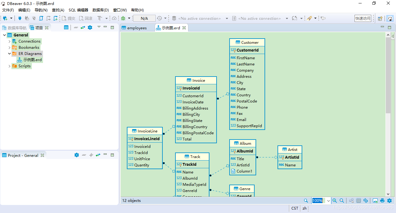
生成 er 图
最后介绍一下如何生成数据库对象的 er 图。点击窗口左侧“数据库导航”旁边的“项目”视图。

其中有个“er diagrams”,就是实体关系图。右击该选项,点击“创建新的 er 图”。

输入一个名称并选择数据库连接和需要展示的对象,然后点击“完成”,即可生成相应的 er 图。

er 图可以进行排版和显示设置,也支持打印为图片。dbeaver 目前还不支持自己创建 er 图,只能从现有的数据库中生成。
对于图形工具,很多功能我们都可以自己去使用体会;当然,dbeaver 也提供了用户指南,自行参考。
到此这篇关于一款免费开源的通用数据库工具dbeaver 的文章就介绍到这了,更多相关dbeaver 数据库工具内容请搜索以前的文章或继续浏览下面的相关文章希望大家以后多多支持!
原文链接:https://blog.csdn.net/horses/article/details/89683422